更新日志
约 6229 字大约 21 分钟
2025-08-26
来鼓 AI 正在快速进化,关注我们,获取最新动态
[2025/11/24]过滤重复进线/名片卡绑定
🌟 更新概览
本次更新让顾客接待更加精细化和智能化,新增了以下功能:
名片卡绑定:系统会自动记住您为每位顾客首次发送的名片卡,后续该顾客再次触发名片卡自动发送(自动化/工作流/AI接待)时,将继续使用同一张名片卡,确保客户体验的一致性,避免不同销售跟进同一客户的混乱。
过滤抖音重复进线:防止短时间内对同一顾客重复发送欢迎消息。当抖音顾客进入私信时,来鼓会触发自动接待(AI/自动化)。您可以设置过滤时间窗口,在此时间内顾客重复进线将不会触发自动回复,避免消息骚扰。
顾客分组筛选固定:可将常用的筛选条件固定保存到分组中。下次打开该分组时,筛选条件自动生效,无需重复设置,提升工作效率。
⚙️ 设置入口
接待设置:「设置」页——>「接待设置」 
分组固定:「私信」页——>选择分组——>选择筛选条件——>固定筛选 
[2025/11/12]Webhook推送节点全面升级
🌟 更新概览
为了让数据流转更灵活、信息推送更完整,本次更新对 Webhook 推送节点进行了全面升级,支持自定义顾客字段推送,适配主流办公平台,让线索流转更高效、数据对接更便捷。
- 支持自定义顾客字段推送:支持文本、数字、单选、多选等多种字段类型,智能处理字段删除
- 新增推送消息标题配置:可自定义设置推送标题(最多30字),让通知更清晰
- 全面适配三大办公平台:支持飞书、企业微信、钉钉机器人推送,采用各平台标准格式
- 自建服务 Webhook 支持:标准 JSON 格式推送,自定义字段使用对接名称,便于第三方系统集成
Webhook 配置指南
想了解如何配置 Webhook 推送?查看完整的 Webhook 配置文档,了解飞书、企业微信、钉钉机器人创建步骤及详细配置说明。
[2025/11/10]付费管理升级
🌟 更新概览
为了让您更清晰地了解点数消耗情况、更便捷地管理套餐与账户,我们对付费管理系统进行了全面升级,并升级了工作台的自助购买
💎 核心功能升级
✨ 套餐信息集中展示
- 当前版本一眼可见(免费版/入门版/专业版/旗舰版)
- 套餐有效期清晰显示,到期前及时提醒
- 支持自助购买、升级、续费
✨ 账号限额实时监控
- 实时显示接入账号数、客服坐席数、自动化规则数的使用情况
- 清楚展示当前用量/套餐限额
✨ 消耗记录详细可查
- 区分不同接待模式的扣费记录(人工接待/工作流接待/AI接待)

透明化管理
全新的付费管理系统让每一笔消耗都清晰可见,帮助您更好地规划预算、优化成本,让投入产出更可控。
[2025/10/31]计费模式变更,不同接待模式收费不同
🌟 更新概览
来鼓售卖方案正式改版!为了更好地满足不同场景需求,我们对计费模式进行了优化升级,让价格更加合理透明。
💰 扣费模式变更
新旧对比
- 旧版本:留资/开口统一扣减,不区分接待方式
- 新版本:根据接待方式差异化计费,人工接待/工作流接待消耗更低
不同接待模式的点数消耗
| 接待模式 | 顾客开口消耗 | 顾客留资消耗 |
|---|---|---|
| 人工接待 | 1点 | 4点 |
| 工作流接待 | 4点 | 8点 |
| AI小鼓接待 | 16点 | 30点 |
价格调整说明
此次调整未提升AI接待价格,而是大幅降低了人工接待和工作流接待的点数消耗,让您可以更灵活地选择接待方式。
📦 推出套餐包体系
全新的套餐包上线!您可以根据需要的客服坐席、接入账号数、自动化规则数灵活选择。
| 套餐版本 | 接入账号数 | 客服账号数 | 自动化规则数 | 赠送点数 | 价格(年付) |
|---|---|---|---|---|---|
| 免费版 | 1 | 1 | 2 | 0 | ¥0 |
| 入门版 | 1 | 2 | 10 | 10,800 | ¥1,080 |
| 专业版 | 5 | 5 | 30 | 56,800 | ¥5,680 |
| 旗舰版 | 不限制 | 不限制 | 不限制 | 500,000 | ¥50,000 |
🔧 专业版扩容包
专业版用户可按需购买扩容包,灵活扩展使用额度。
| 扩容项目 | 说明 | 单价(元/年) |
|---|---|---|
| 客服坐席 | 增加1个可同时在线的客服数量 | ¥600 |
| 企业号限额 | 增加1个企业号的接入限额 | ¥1000 |
| 员工号限额 | 增加1个员工号的接入限额 | ¥600 |
| 自动化规则数 | 增加1条后台自动化的开启数量 | ¥200 |
了解更多
[2025/10/27]工作流接待模式全面升级
🌟 更新概览
为进一步强化自动化能力、提升多场景适配性,本次更新围绕「工作流体系」进行了全方位升级。从节点逻辑到配置体验,从智能问答到人工协同,打造更灵活、更智能的全新工作流体验。
🎯 核心新功能
✨ 新增工作流接待模式
区别于"小鼓接待",工作流接待模式专为长流程、标准化回复场景设计。
- 小鼓接待(Agent Builder):适合短流程下的个性化交互
- 工作流接待:适合长流程、标准化引导,可分步提问、分支决策,更系统地引导用户完成咨询或留资
✨ 全局信息收集
- 全工作流识别顾客对话,自动识别并补全已收集字段
- 一次配置,全局通用,显著减少重复设置与人工维护成本
✨ 询问消息节点
- 新增「询问消息」节点,接入 AI 引导式提问机制
- 相较传统固定话术,能根据上下文动态引导顾客回答,更加自然、人性化
- 可与判断节点、全局字段联动,实现对话式信息收集体验
✨ 智能问答节点
- 支持直接调用知识库文本,自动回答用户问题
- 允许自定义添加优质问答,让 AI 更贴近品牌语气与业务知识
- 适用于高频咨询与标准问答场景,大幅提升响应效率与一致性
- 支持多知识库引用与文本变量替换,让回答更精准、更自然
✨ 等待回复模式
- 节点可灵活设置为「立即回复」或「等待用户回复」
- 更贴近真实客服逻辑,避免机械式对话
- 支持配置超时逻辑与兜底节点,自动衔接后续流程,保证会话连贯
🚀 功能优化亮点
✨ 知识库全面改版
- 全新界面布局,信息更集中、搜索更高效
- 支持自建分类,便于管理大规模知识内容
- 新增「双向关联机制」,不同 AI 可绑定独立知识库,实现差异化回复策略
✨ 消息节点升级
- 节点结构优化,支持多类型内容块组合,配置更直观
- 新增插入表情功能,让对话更生动自然
- 支持顾客字段动态插入,实现个性化信息展示
- 适配抖音渠道,新增「抖音留资卡」与「问题引导卡」,拓展更多营销玩法
✨ 新增兜底意图
- 意图识别节点支持「兜底意图」共用逻辑
- 当识别失败时自动触发兜底,确保不遗漏用户需求
- 显著减少重复配置成本,优化意图识别的维护效率
🧩 其他优化
- 新增操作模式:支持「抓手模式」与「指针模式」自由切换。抓手模式用于拖动画布,指针模式用于框选节点,编辑更顺手
- 判断节点增强:判断条件可直接引用顾客字段,逻辑判断更灵活
- 延迟节点升级:支持选择具体时间段与"第几天"执行,实现更精细的延迟控制
- 连接逻辑优化:减少断线、交叉等问题,复杂流程更稳定
- 多处细节体验优化与问题修复,整体性能与稳定性显著提升
工作流全面升级
本次更新让「工作流」真正成为智能客服体系的核心中枢——模块化、可复用、可智能判断,让自动化从"能用"走向"好用"。
[2025/09/26]对话提醒上线
🌟更新概览
每位成员现在可以设置自己的通知提醒范围,不同的事件对应两种提示音
- 强提示音:转人工、转接至我、顾客留资、顾客待分配
- 弱提示音:顾客新消息
设置入口 :点击工作台左下角的用户卡片-->选择「对话提醒」 
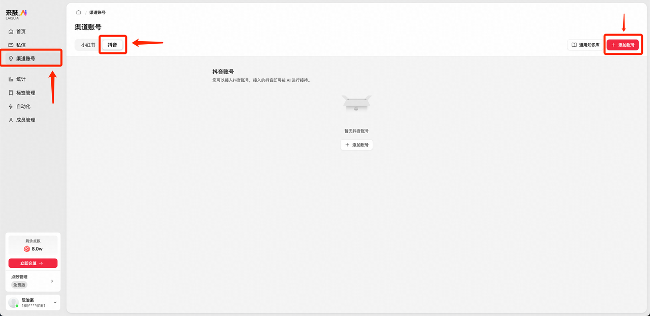
[2025/09/17]来鼓现支持抖音接入
🌟更新概览
来鼓现支持抖音账号的接入啦!您的专业号只需要在抖音开放平台进行授权,即可启用来鼓的服务
🚀更新内容:
新增抖音账号接入
接入路径:来鼓工作台-->「渠道账号」页-->选择「抖音」账号-->「添加账号」
接入后,您的抖音账号可以正常使用来鼓的所有功能,包括私信管理、AI接待、自动化、APP等等
如何解除抖音账号绑定?
抖音不支持从第三方平台进行解绑,您可以登录抖音APP,前往账号设置,在「账号与安全」中的「授权管理」页,可以解绑来鼓工作台
新增抖音卡片管理
您现在可以在来鼓中创建留资卡与问题引导卡,并在自动化、AI接待中进行卡片发送规则的设置。 (PS:在来鼓中创建的卡片,目前仅支持在来鼓工作台中使用。)
更多抖音适配,随后上线
「抖音」数据页与抖音图片消息的收发,将在几日后陆续上线。 来鼓也将陆续接入更多抖音的获客工具,敬请期待!
[2025/09/12]自动化升级
🌟 自动化功能链路全面完善
为进一步降低使用门槛、拓展营销玩法,本次更新重点围绕“自动化链路”和“配置体验”进行了升级。新增多种模版与节点,全面优化画布使用体验,让复杂流程搭建更简单、更直观。
🚀 核心亮点
✨ 自动化功能链路完善
- 新增关键词识别节点:与意图识别互补,支持私信关键词回复、评论关键词回复等场景,进一步丰富自动化链路。
- 延迟节点升级:延迟期间若用户主动开口,可选择直接结束自动化,保证流程更加灵活可控。
- 新增三大营销模版:根据表单引导填写需求,系统会自动生成合适的自动化流程,大幅降低上手难度,让营销玩法更容易落地。

✨ 自动化配置体验升级
- 新增触发事件:支持“顾客首次开口”“互相关注”触发事件,拓展更多营销场景。
- 新增引导页 & 设置页:为触发事件提供分步指引,帮助用户轻松完成画布配置,避免迷茫。
- 自动化校验功能:配置过程中即时检测错误并提示修改,显著提升搭建效率。
- 判断节点预览:无需频繁进入设置页,即可直观查看逻辑分支,配置更高效。
- 防止意外退出:新增二次确认弹窗,避免误操作导致配置内容丢失。
🔧 问题修复
优化画布整理:提升复杂画布的自动整理效果,布局更清晰、可读性更强。
[2025/08/27]角色与权限管理系统上线
🔐 全新的角色与权限管理系统
还在为团队权限"一刀切"而烦恼吗?全新的「角色与权限」管理系统将于明日(8月27日)正式上线。更新后,您可以为团队的每个岗位,分配合适的「角色」,实现精细化管理!
🌟 内容速览
您现在可以创建不同的角色(如管理员、高级客服、运营专员),并为每个角色精准地分配查看、编辑等功能权限。

核心优势:
- ✅ 更安全:杜绝误操作,保护企业核心数据
- ✅ 更高效:成员职责清晰,新员工入职一键配置
- ✅ 更轻松:告别繁琐设置,实现精细化授权
✨ 快速上手指南
开箱即用
- 系统已为您预设「管理员」、「客服」、「默认角色」,方便您快速上手自定义角色配置
平滑交接
- 删除某个角色后,其成员将自动变为「默认角色」,确保业务不中断。
老用户请注意
更新后,您团队的所有老成员将默认为「管理员」角色。若您需要更改,请前往【成员管理-角色权限】,为您团队成员重新分配角色!
[2025/08/26]更灵活的自动化
自动化全面升级
为解决复杂业务中自动化受限、流程不可控的问题,本次更新全面升级自动化能力,正式引入“画布式接待方式”,让流程更加直观可控。与此同时,新增意图识别节点,替代传统关键词方式,在私信和评论自动回复中更智能。
🚀 核心亮点
✨ 拖拽式节点配置
所有节点不再局限于固定顺序,可自由拖拽、组合,灵活适配不同业务逻辑 支持沉淀标准化流程模版,复用更高效
✨ 多分支判断
判断节点支持多个出口,避免同一触发事件分散在多个表单中难以维护 为“画布式接待方式”打下基础,让复杂业务逻辑可视化、一目了然
✨ 意图识别节点
新增智能识别能力,只需要简单的配置,就能理解用户意图 在私信自动回复、评论自动回复等场景下,让回复更加贴合真实语境
[2025/08/20]数据报表革新升级
📊 接待数据报表全面升级
我们注意到现有的数据报表在筛选维度、关键指标呈现上存在不足:
- 想分析不同客群的转化效果,却缺少筛选条件
- 想区分新老顾客的互动情况,却无法清晰洞察
- 面对铺陈的数据,难以第一眼找到最关心的核心指标
为了解决这些痛点,并为未来接入更多渠道打下坚实的数据基础,我们对数据报表进行了革新。本次更新聚焦于接待数据,旨在为您提供更直观、更深入、更高效的数据洞察体验。
✨ 本次更新亮点一览
一眼洞悉客群结构,运营决策更有谱
- 全新的UI布局突出核心指标
- 明确区分**「总顾客」与「新顾客」**两大维度
- 轻松掌握新老客群的健康度与转化趋势
- 评估拉新与留存策略的有效性
查询维度全面拓宽,归因分析更精准
- 按进线方式:可按"自然进线"、"广告进线"、"评论进线"等分别查看数据(老顾客暂无此数据)
- 按客群标签:支持按您自定义的标签筛选,实现对特定客群的精细化分析
- 按接待方式:能够清晰查看不同接待方式(人工接待/AI接待)对应的转化表现
性能体验显著优化,数据查询秒级响应
- 告别漫长等待!重构了底层查询逻辑
- 数据加载和筛选速度得到有效提升
- 让您的数据探索之旅流畅无阻
本次更新是我们此次数据报表迭代的第一步,我们还将持续迭代,提供更强大的数据能力!
[2025/07/04]增加对公转账支付
此次更新旨在提升售卖流程体验,优化点数管理系统。让支付更灵活、数据更透明、资产更安全。
💳 支付方式升级
新增线下对公转账
- 满足企业财务规范需求
- 系统为每笔订单生成专属校验码
- 转账时填写备注栏,提升对账效率和准确性
📊 点数管理全面升级
核心指标速览
- 新增"近30天训练消耗"、"近30天获客消耗"、"近30天获客数"
- 消耗趋势可视化图表,支持自定义时间范围
- 精细化数据追踪,可按天、按账号追溯点数消耗
资产结构优化
- 点数余额明确划分为"购买点数余额"与"赠送点数余额"
- 资金结构一目了然,管理更便捷
🔔 智能提醒系统
点数到期提醒
- 系统主动发送到期提醒
- 帮助及时规划使用,避免资产过期损失
- 增加余额不足的短信提醒与弹窗提醒
- 新增左侧边栏余额状态显示
- 点数消耗完毕后,自动化和AI功能自动关闭
点数管理系统
[2025/06/26]小来大升级
小来支持群聊,训练体验升级
为解决训练过程中的痛点,小来训练页迎来重大升级!小来现在可以同时和多个同事沟通,并且可以更加高效率地更新小鼓的能力。彻底解决"训练中断"、"无法协作"、"数据无法追溯"等问题。
🚀 核心亮点
✨ 告别训练中断
- 多次发送消息不再频繁出现"训练中断"
- 无需刷新重进,训练过程更流畅稳定
👥 多人协作训练
- 所有客服都可查看小来的训练记录
- 支持多人同时训练,避免重复工作和方向冲突
- 显示消息发送时间与发送人,如微信群聊般清晰
📝 训练内容可追溯
- 新增历史消息记录功能
- 训练记录清晰可见,轻松回顾优化进程
🎯 预览体验升级
- 小鼓预览界面与真实私信场景统一
- 支持发送表情、图片、笔记卡等多种消息类型
🔧 功能优化
新增功能
- 消息引用功能,训练更精准
- 重置训练功能,可恢复到当前使用版本
- 多人同时训练时,小来将整合所有未回复消息统一回应
问题修复
- 彻底解决训练过程中会话中断问题
[2025/06/03]全面开放注册
来鼓2.0全面开放注册,AI员工再升级
里程碑式更新,全面开放注册!集成众多创新功能与深度AI能力,为小红书运营提供更强大的获客支持。
🌟 核心新功能
🤖 AI员工天团升级
- AI客服"小鼓":7x24小时智能接待,更精准理解客户意图,提供有温度的服务
- AI主管"小来":通过自然语言对话,轻松调整"小鼓"的接待话术和风格,告别复杂的AI客服配置
⚙️ 自动化规则模版
- 预设沉默粉丝唤醒、人工客服转接、获客线索推送等模板
- 选择模板即可快速启用,解放双手聚焦核心策略
📚 智能知识库
- AI自动学习您的小红书笔记内容,智能构建专属知识库
- 支持手动补充更新,确保回复专业准确且与最新信息同步
✨ 功能优化亮点
AI客服功能升级
- 增强追问能力,更主动引导对话
- 新增发卡规则设定,提升转化与互动
- AI训练成果可同步至子账号
- 优化"小来"对话体验,新增欢迎语、消息中断/重新生成功能
自动化功能全面升级
- 新增自动化模板,快速配置投入使用
- 新增触发事件:顾客未响应、客服未响应、已归档私信重新激活等
- 新增判断条件:当前时间、来源笔记、IP属地
- 新增执行动作:人工客服分配、AI发起私信
界面与数据体验优化
- 新增"AI数据洞察",提供昨日客户接待分析报告
- 优化首页数据卡片和统计页报表
- 新增按时间段查询功能
[2025/05/20]AI主管小来入职啦
小来 Agent Builder 正式发布
在五月,我们自豪地推出了小来 Agent Builder,这是一个全新的功能,旨在彻底改变运营人员与 AI 客服的互动方式。我们的目标很简单:让运营人员能够将 AI 客服视为团队的一员,而不是一份需要手动编写的说明书。
现状与挑战
在过去的几个月里,我们与 40 位不同规模的商家进行了深入交流,发现了许多共同的痛点。许多运营人员在编写 Prompt 时感到无从下手,不知道应该写多长,甚至担心这会像编写代码一样复杂。此外,任何微小的改动都需要上线后才能验证,这不仅风险高,而且成本大。更糟糕的是,知识库和 Prompt 之间的信息需要反复搬运,增加了工作量。
我们的解决方案
面对这些挑战,我们反思了一个问题:如果是一个运营新人,他最自然的行动是什么?答案显而易见:不是写文档,而是直接与队友沟通。因此,我们设计了小来 Agent Builder,遵循了几个核心原则:对话优先于表单、即时可见的沙箱测试,以及让 AI 主动理解业务而不是让人学习 Prompt。
通过小来 Agent Builder,运营人员可以在一个连续的聊天流中完成从 Prompt 编写到知识库补充,再到预发布测试和最终上线的全过程。Builder 会主动询问目标、禁忌词等关键问题,帮助运营人员一步步接近最终稿。沙箱对话功能让每一次改动都能即时呈现,确保上线前就能看到效果。
与众不同之处
与其他工具不同,小来 Agent Builder 通过对话追问的方式收集信息,避免了长表单或 YAML 的繁琐。我们提供了草稿与版本号管理,确保改动在确认前不会影响线上,发布后生成新版本号,随时可以回滚。
总之,小来 Agent Builder 让运营人员无需成为「半个工程师」,而是让 AI 成为「半个运营」。通过这个工具,您可以在十分钟内产出第一版 AI 客服,随改随看,误操作零风险,并且实现一次输入,多处复用。
立即体验
我们诚邀您立即尝试这一功能,只需打开「小红书账号 › 训练小鼓 AI」,发送第一句:「我们做护肤品电商,需要留微信」,即可体验 Builder 如何追问、落地、生成回复。满意后,点击发布,您的客服小鼓将以全新的话术迎接每一位顾客。
如有任何想法或建议,欢迎随时告诉我们,我们一直在线,倾听您的声音。
[2025/04/10]来鼓AI全面升级
来鼓 AI 首次发布
我们发布了来鼓 AI 的第一个版本,支持小红书聚光私信获客。
版本亮点
- 首次发布小红书聚光私信获客功能
- 开启了来鼓 AI 的发展历程